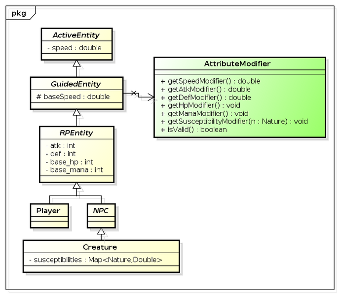
File:Modifier-idea-01.png
Jump to navigation
Jump to search
Size of this preview: 689 × 599 pixels. Other resolution: 784 × 682 pixels.
Original file (784 × 682 pixels, file size: 69 KB, MIME type: image/png)
Simple modifier capable of storing a modifier number for any modifiable attribute.
File history
Click on a date/time to view the file as it appeared at that time.
| Date/Time | Thumbnail | Dimensions | User | Comment | |
|---|---|---|---|---|---|
| current | 15:41, 22 March 2026 | 784 × 682 (69 KB) | Maintenance script (talk | contribs) | == Summary == Importing file |
File usage
The following file is a duplicate of this file (more details):
The following page uses this file: