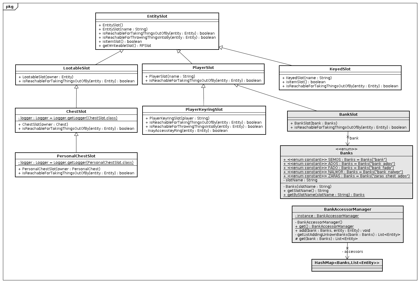
File:Equipment slot.png

From Arianne
Jump to navigation Jump to search

Original file (1,432 × 966 pixels, file size: 41 KB, MIME type: image/png)

File history

Click on a date/time to view the file as it appeared at that time.

Date/TimeThumbnailDimensionsUserComment
current15:41, 22 March 2026Thumbnail for version as of 15:41, 22 March 20261,432 × 966 (41 KB)Maintenance script (talk | contribs)== Summary == Importing file

The following page uses this file: